You cannot select more than 25 topics Topics must start with a letter or number, can include dashes ('-') and can be up to 35 characters long.
flux2/rfcs/NNNN-cdevents-provider/README.md

5.9 KiB

Flux CDEvents Provider

Status: provisional

Creation date: 2024-01-19

Last update: 2024-06-05

Summary

This RFC proposes to add a Provider type to the Flux notification-controller API for sending CDEvents.

When Provider objects configured to send CDEvents are alerted by a Flux event, they will utilise an already defined mapping of Flux and CDEvents events to send an appropriate CDEvent payload to a defined URL.

Motivation

CDEvents enables interoperability between supported tools in a workflow, and flux is a very popular continuous delivery tool, as such we have received many questions about implementing CDEvents into the tool. The receiver part of this integration is already implemented in flux 2.3.0

Goals

Integrate CDEvents into Flux with a CDEvents Provider that supports sending CDEvent events.

Non-Goals

Implementing CDEvents into every Flux controller that is not the notification controller.

Proposal

Add CDEvents to the list of available Providers in Flux Notification controller. The relevant CDEvent sent by the Provider will be determined by a pre-defined mapping of Flux events and relevant CDEvents. These CDEvent payloads should have meaningful data from the source event. There will be an initial focus on HelmRelease and related events as the format within Flux for those events is much more consistent.

User Stories

Users of multiple CI/CD tools such as Tekton and Flux could use CDEvents as a way to enable interoperability.

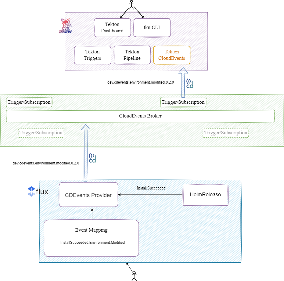
For example, a user may want a Tekton pipeline to run once a HelmRelease flux resource has succeeded in a Helm install. On successful helm install, Flux will emit an event with reason InstallSucceeded which will be mapped to an Environment.Modified CDEvent. The CDEvent Provider will then send a payload with that CDEvent, which will also contain data from the Flux event, to a CloudEvents broker that Tekton is subscribed to, and trigger a Pipeline Run within Tekton.

User Stories Tekton

Alternatives

There are currently no viable alternatives for the CDEvent Provider.

Design Details

Adding a Flux Provider for CDEvents that will send a CDEvent payload upon receiving a flux event from an alert.

Once an alert is triggered for this provider, it will send a CDEvent that corresponds to the Flux event that caused the alert. This CDEvent will be created using the CDEvents Go SDK. The implementation will include a defined mapping of which Flux events trigger a corresponding CDEvent.

The CDEvents broker is not a part of this design and is left to the users to set up however they wish.

Example Provider YAML:

apiVersion: notification.toolkit.fluxcd.io/v1beta2
kind: Provider
metadata:
  name: cdevents-provider
  namespace: flux-system
spec:
  type: cdevents
  secretRef:
    name: generic-token
  address: http://10.100.0.17:5000

Example Default Mappings (Please note these are not final and will be open to discussion):

Helm Event CDEvent
InstallSucceeded Service.Deployed
InstallFailed Incident.Detected
UpgradeSucceeded Service.Upgraded
UpgradeFailed Incident.Detected
TestSucceeded TestCaseRun.finished (outcome pass)
TestFailed TestCaseRun.finished (outcome fail)
RollbackSucceeded Service.RolledBack
RollbackFailed Incident.Detected
UninstallSucceeded Service.Removed
UninstallFailed Incident.Detected

Implementation History